Whether you’ve migrated to Dassault Systèmes’ 3DEXPERIENCE CATIA R2020x since it became available in November 2019 or are considering installing this latest release, this post will provide you with informative product enhancement highlights in two different ways:
1. As relevant to job function
2. A reference guide for enhanced applications
You may wish to bookmark this post for quick access to the R2020x Enhanced Application Reference Guide.
Need help or have questions?
If you need help transitioning to 3DEXPERIENCE CATIA R2020x or have questions regarding the new functionality in this software release, contact our Inceptra Support experts.
3DEXPERIENCE CATIA R2020x Enhancement Highlights by Job Function
3DEXPERIENCE CATIA R2020x delivers multiple enhancements for Designers, Engineers, Systems Engineers, and Construction Professionals as well as new functionality for 3D Generative Innovator and 3DPlay for everyone.
Below is a reference guide that highlights the R2020x release enhancements for apps like CATIA 2D layout for 3D design, CATIA Functional Generative Design, CATIA Digitized Shape to Surface, ENOVIA 3D Markup and many more!
Enhanced app: 3DPlay
Improve 3D collaboration with new browsing capabilities, performances and UI
Extended capabilities for Collaborative Business Innovators
FTA annotations browsing for CATPart and STEP AP242 files from 3DDrive
Note: already available for 3DXML files and 3DSpace data
Play STPZ files from 3DDrive
Play Schematics objects for Collaborative Industry Innovators
DIFLayout, DIFSheet types supported from 3DSpace
User experience
Performances improvement for 3DSpace large data loading time and memory footprint especially on mobile devices, ability to pause and resume the loading
PDF support improvements: UI including touch control, new highlighter tool
Redesigned Visibility commands: swap visible space / isolate structure elements
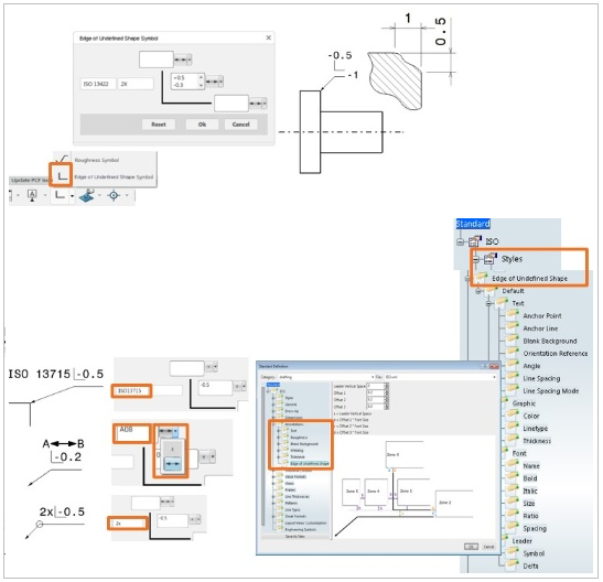
Enhanced apps: CATIA 3D Tolerancing & Annotation; CATIA 2D Layout for 3D Design, CATIA Drafting
Support of ISO 13715:2017 Edges of undefined shape
New type of annotation
Automatic associative leader position on single reference element, or at the intersection of two reference elements
Multiline editors and symbols insertion to specify lower and upper excess limits, and limited areas
Panel editors values are memorized and can be reset
Dedicated Standard style and parameters for customization
Enhanced app: ENOVIA 3D Markup; CATIA 3D Annotation Insight; CATIA 3D Compose
Define and/or Open a filtered view of a product structure
An existing filter can be opened
Requires that no data is currently loaded in the app
The Filter command is made available
From Tools section of the action bar
When a data is dropped in the app
Same scope as any other web app
Display larger assemblies on mobile devices or low-end machines
For large assemblies, 3D representations are loaded only when they actually need to be displayed in the current viewpoint
All the product structure is loaded, but not all 3D representations of the assembly
3D representations are loaded and unloaded when needed, to optimize memory consumption
Bounding boxes can be displayed while additional 3D representations are loaded after a viewpoint modification, or during the initial loading of large assemblies
All 3D web apps functions are adapted to support such large assemblies dynamic 3D representation loading
Measure based on sub-product partially loaded are displayed in specific color
Section contour computation is made optional to ensure best performances
Loading completion is display in a new status bar, at the bottom of the widget
Enhanced app: CATIA 2D Layout for 3D Design
Specify breakout in 2D Layout for 3D Design
Support of breakout clipping for View background in 2D Layout for 3D Design
Full integration in 3D clipping User interface with panel or immersive definition in the 3D window
Immersive breakout profile and depth definition with dedicated manipulators (in panel viewer or 3D window)
Apply of View breakout definition to other View(s)
Enhanced app: ENOVIA 3D Markup
Provide markup functionality to Industry Innovators
3D Markup web app is now available in Collaborative Industry Innovator role
3D Markup Engineer (DRU) role is removed
3D Markup is enhanced to provide a continuous experience from 3DPlay
FTA Annotations display and filtering are added
Print and Fly/Walk Navigation commands are added
3D Annotation Experience web app is removed
Its scope is now covered in 3D Markup web app (does not require a markup to be created)
3D Compose*, 3DPlay web apps are enhanced accordingly to provide a continuous experience
Transitions between apps allows keeping FTA display, section and measures
Markup can directly capture FTA, section and measures after such transition
* 3D Product Architect is required to access 3DCompose app
Enhanced app: CATIA Functional Generative Design
New assistant to Produce a parametric design from the concept shape
New command to boost parametric reconstruction by generating sketches of the section boundaries of the concept shape.
Option to select from various sketch profile approximation strategies
Ability to generate fully constrained sketches which are editable and can be parametrized
Better and faster generation of concept shape
A new Advanced smoothing option to provide better and faster generation of concept than the earlier smoothing option
New Expert options will allow for generation of concept shape with Targeted number of faces
More control over the display of relevant KPI and 3D preview of concepts
Toggle and save the visibility of the KPI for each study and calculate the score based on the visible KPIs
New Light preview option which allows to choose if 3D models should be loaded during the comparison preview. 3D models can now be loaded individually
More intuitive and efficient Partition Operators
Improved partition command does not need an explicit selection of a volume to perform operation.
Volumes selection option can still be used to create partitions.
A new extrapolation option intelligently and automatically extrapolates the selected faces for desired partition in most cases.
Richer shape controls to achieve on target detailed design faster
New Extrusion control and Milling control
Extrusion control (targeted towards single axis milling process) – Multiple overlapping extrusions can be defined for more flexibility
Milling control (targeted towards multiple axis milling process) – Multiple extrusion directions can be defined
More ergonomic
Options under the Manufacturing and Shape controls are reorganized
Offers the capacity to disengage 3DOrchestration services
New Local Interactive option provides the ability to execute computation on local hardware without using 3DOrchestration services
Local Interactive compute is available On-premise as well as for Cloud-connected client
Embedded / Credits / Tokens compute modes are also supported with Local Interactive solve
Local client must be kept active throughout the execution process
Enhanced apps: CATIA Engineering Templates Capture; CATIA Component Family Definition and CATIA Know-How Apps User Experience
Provide flexibility and improve usability to address wider use cases
WHAT
New replacing protocolfor engineering templates: the user can now visualize simulation documents in Engineering Templates and make them replaceable during instantiation.
Test mode instantiation for component family assemblies: it will be possible for users to instantiate component family items only with a target maturity. For owners, it will be possible to test with any maturity state.
New command to delete resolved component family items
EKL script execution will now be possible during component family item generation. This will allow customers to apply generic logic.
A new event – OnFeaturePreSelected – is provided to perform advanced selection filtering. This allows apps developers to restrict element types selections in custom dialog components.
Enhanced app: CATIA Digitized Shape to Surface
Extend fictive edge capabilities to manage more situations
Fictive edge
Command now supports any curve as guiding spine for building a fictive edge :
Previously only wire of 3D Curves & Curve On Mesh types were allowed
Now any curve (datum, GSD wire, NTS trace, etc….) can be used
Auto-distribution of section along guiding spine:
Number of sections can now be driven by the user automatically
Sections are easily auto-distributed along the guiding spine, with equidistant or curvature allowing even more accuracy and local area control
Curvature porcupine is displayed along required user within ICEM design eXperience app
Enhancement: CATIA real time visualization
New lighting & reflection capabilities within ambience overload
Ambience Overload was enriched
New section: « lighting parameter »
Able to overload or replace lighting provided by chosen ambience
Presets allowing
Retrieve CATIA V5 lighting tool similar UI capabilities
New section: Environment Lighting
Enabling parameter to tune a neon light map
4 presets including ‘horizon light’ (right low part of dialog panel)
Axis choice and intensity set up
Enhanced app: CATIA Live Rendering
Material workflow
DSPBR with 3XF import
Flakes supported
Color Multiplier supported
AxF
Multi-selection
AXF file storage in database
New Substance engine 7.2
GPU computation
Substances up to 4k and 8k
Text & Value fields
Sample Material Catalog based on DS PBR
Stellar rendering improvements
Unification of Stellar Rendering in View Mode and Live Rendering
Live Rendering Clapperboard on GPU or CPU
Choice in Options, synced with Preferences
Selection of render engine commands now in-app for Stellar and Iray (before: in Preferences)
Support of new Iray version 2019.1.3
General workflow & performance improvements
Workflow
New Ambience workflow with unified user interface
All Ambiences based on PLM data model
Viewpoints and Backplates support
Minimized camera control panel
Tools tab in Live Rendering Action Bar
Performance
while editing materials
on Substances
on loading times
Enhanced app: CATIA Product Perception Experience
Interface and workflow evolutions
Support for PLM data objects
Cameras
Ambiences
Ambience properties
Better pivot axis definition
Touch screen improvements
Touch-enabled variant triggers
User feedback
Progress indicators when switching variants
Enhanced role: CATIA Converters for Design and Styling
New role launch
Pack of most commonly used data converters to import data into 3DEXPERIENCE from stand-alone DS and 3rd party software
Converter for COLLADA
Converter for FBX
Converter for OBJ
Converter for Rhinoceros
Converter for ICEM Surf
Converter for SOLIDWORKS
Converter for DELTAGEN
Enhanced apps: CATIA Live Rendering; CATIA Human Design
New content for R2020x FD01
HD materials for multiple industries
Automotive, Aerospace, Military/Defense, High Tech, Architecture, etc.
Procedural materials
LED configurator
Camouflage
Untreated raw metal
Upholstery cloth
Etc.
AxF Scans
High precision scans
For automotive
For aerospace
Leathers
Plastics
Etc.
Enhanced app: CATIA Human Design
Avatar Calibration for a better immersive Design Experience*
* Immersive Visual Experience Role required for VR capabilities
Arm calibration of the VR avatar
Same proportions between the user and the avatar
Efficient design experience with more precise Human avatar representation
Intuitive and easy process
Measure forearm & upper arm length with Vive controllers
1 minute calibration process
Good to know
The left hand has to be static to get better results
Enhanced app: CATIA Electrical 3D Design
Conductor Routing Assistant enhancement
WHAT
Enhanced ergonomics to select attributes computation update mode
Consistent interface for mode selection buttons
Fast selection between manual update and automated update mode
Immediate attributes update when activating automatic mode
Separation code for Branch Geometry
WHAT
Separation Code attribute can be set on Electrical Branch Geometry
Consistency warning between Electrical Branch Geometry and their branches
Assisted selection for separation codes based on Data Setup
Accelerated design process guided by project settings
Electrical behavior for all types of objects
WHAT
Definition of an electrical behavior available for all parts
New type of electrical port, Junction Port, to define traversal between zones
Branches connection to Junction Port
Electrical and geometrical link to Junction Port to keep associativity
Electrical link only to Junction Port
Allow early design network routing and collaborative design based on zones
Enhanced apps: CATIA Piping & Tubing 3D Design; CATIA HVAC 3D Design
Improve design rules constrain during routing
Bend modifications options
Allow/Avoid local bend radius modification
Force usage from table option that allows local bend radius modification based on turn rule table only
Minimum Straight Length options
Force usage from table option – Do not allow backward manipulation less than minimum straight length
New Option to copy pipe color from Reference Pipe
Improve PCF completeness for isometric drawing generation
Extract Message order in PCF from 3D piping
Introduction of a new Mapping table to manage message per type of component according to various input criteria
Define Message representation, value and status
Allow to manage « imbedded Message» or «Message as a Component»
Improve productivity of Part Filter modification
New UI allowing quicker access of Part filter and easier creation and modification
Simplify the wizard used to edit the filter units
Allow UI-Activation of the units with a specific UI for editing them
Provide an analysis on the filter and their units (similar to the table one)
Improve the modeler performances
Improve productivity for Part Filter creation
Specification Part filter – Create new from XML import
Command will allow to manage Part filter with multiple Filter Units
XLM structure has changed
New Import UI with error report and status
Enhanced apps: CATIA Electrical 3D Design; CATIA Piping & Tubing 3D Design; CATIA HVAC 3D Design; CATIA Electrical Raceway 3D Design; CATIA Electrical Manufacturing Preparation
Color shading enhancement for object highlights
WHAT
Dedicated color shader to highlight objects in Electrical and Piping
Improves performance for multiple functions
Conductor Routing Assistant (Filling Ratio)
Network Assistant
Network Impact Assistant
Low Light
Immersive Branch Definition
Consistent interface and messaging when using these functions
Enhanced app: CATIA Electrical Systems Design
Improve usability and efficiency in diagram design
WHAT
New Shield Daisy Chain creation tool
Enhanced agility and flexibility of Daisy Chain representation
Adaptable creation method to fit end user needs
Enhancement of applicative text template on On/Off-sheet
WHAT
Ability to display the “system” name information on off-sheet connectors
New user defined Business Rule to tailor cross-reference resolution
Customizable systems hierarchy and organization
Enhanced openness for on/off sheet information display
Enhanced apps: CATIA Electrical Systems Design; CATIA Piping & Tubing Systems Design; CATIA HVAC Systems Design
Zones hierarchy checked on creation
WHAT
Capacity to define acceptable containing zones for each zone
Automatic filter guiding zone selection during creation
Design guidance to ensure zone compatibility at creation
Detection of zone location and intersection with other zones in diagrams
Enhanced zones text display
WHAT
Entries in Data Setup to define text templates to be added on zones
Business rule to define how texts will be assigned and displayed
Enhanced app: xDesign (available in role 3D Innovator)
Customize Interface Layout
Description: Customizable Action Bar The action bar has more options for customization. As well as resizing, pinning and unpinning tabs, they can now be detached from the bottom and attached to the top of the window or the right side.
Customer Benefits Customization allows users to put their most used commands are where they feel they are most accessible, improving productivity.
Improved Design Manager
Description: Clearer visual feedback from Design Manager Design Manager Search Filter, redesigned rollback bar with highlighted active feature.
Customer Benefits Clearer user experience so it is easier and faster to make the right choices and selections.
Redesigned selection fields
Description: Clearer visual feedback from Feature Dialogs Clearer dialogs and color coded selections to give clearer feedback to users.
Customer Benefits Faster to see which items have been selected for each area of a command.
Touch
Description: Touch Bar improvements Touch bar can now be moved anywhere and more easily, improved feedback for what mode users are in.
Customer Benefits Less accidental selection and more productive working on touch devices.
Sketch Improvements
Description: Replace Sketch Entities Any sketch entity such as a line or arc, can be replaced with any other, such as a spline or ellipse and maintain references downstream.
Customer Benefits Easier to make major changes to sketch geometry without the rework of child features.
3D Model Colors
Description: More control over coloring 3D models Colors can now be applied to model faces as well as entire components.
Customer Benefits More control over coloring models enhances realism and assists visibility of model features improving productivity and clarity.
Assembly Enhancements
Description: Deactivate entire joint/connection between components in assemblies Isolate – change the visibility of everything that is not selected in one step.
Customer Benefits
Less steps to turn off and on connections between parts, making you more productive
Less steps to hide components
Assembly Enhancements: SOLIDWORKS files
Description: Import SOLIDWORKS/CATIA V5 assembly from 3DDrive without needing to pack and go to Zip file
Colors of SOLIDWORKS files are supported in xDesign and xShape
Replace component in assembly with alternative SOLIDWORKS Configuration.
Customer Benefits Improved interoperability when working with SOLIDWORKS files.
Interference Detection
Description: Show any interferences between parts in an assembly Show interference volume.
Customer Benefits Make sure assemblies are able to be manufactured before committing to any material or tooling costs.
Description: Replace components with a new revision or change maturity of components in an assembly
Customer Benefits More productive assembly environment when needing to change lifecycle status of components in an assembly.
Enhanced app: CATIA xGenerative Design
Functional and User Experience Enhancements for Creativity & Productivity
User experience enhancements
New loading bar with additional information
Data recovering has been improved
New widget preference to set the digit number of numerical values
Search in graph (Ctrl+F)
Copy / paste operators or regions to another graph editor (only with chrome)
Quick color definition in graph editor
Documentation has been enhanced regarding 3D immersive view capabilities
Experiment & Monitor
Display design outputs like charts, values, lists… in the new Monitor tab
Create a new controller / output (length, integer, angle, random…) directly from experiment / monitor tabs
Discover how the Dassault Systèmes 3DEXPERIENCE Systems Traceability app enables product development collaboration and traceability, supporting systems analysis among heterogeneous data sets authored in different tools.
If you use ENOVIA Digital Mockup (DM1) to view, measure, mark-up, cut sections, or otherwise review CATIA data, you’ll be excited to learn about the new and enhanced capabilities provided by upgrading to 3DEXPERIENCE.
Learn how you can automatically create approximation models in SIMULIA’s Isight solution for reduced order modeling. Quickly and efficiently explore and optimize product design alternatives using the different types of approximation models available in Isight.
Because we believe in providing only the very best solutions.
Please contact us at (954) 442-5400 or submit an online inquiry.
On August 13, 2024, Inceptra joined GoEngineer! The combined resources of Inceptra and GoEngineer will unlock a new level of services and support for our valued customers.
For more detailed questions & answers, visit the link below to learn more.